Протокол x402 позволяет Интернету пропускать рекламу и вступает в эпоху микроплатежей

👤 45va@Adelaide 📅 2026-04-06 15:14:35

Технология блокчейн делает возможными микроплатежи. x402 изменит экономическую модель Интернета, перейдя от рекламы к микроплатежам, и подготовит к эре агентского Интернета. Эта статья основана на статье, написанной @_0xarayan, которая была организована, скомпилирована и написана DeepChao TechFlow.
(Предыдущее резюме: Расшифровка «x402»: реконструкция платежного доверия в эпоху искусственного интеллекта, Святой Грааль, ведущий к следующему поколению машинной цивилизации)
(Справочное дополнение: Что такое протокол x402? Как начать революцию онлайн-платежей в эпоху агентов искусственного интеллекта)

На протяжении десятилетий онлайн-реклама была единственным способом выживания Интернета.

Все борются за внимание. Для достижения этой цели компания собирает все возможные данные о пользователях, создает профили пользователей и показывает пользователям рекламу.

Протокол x402 позволяет Интернету пропускать рекламу и вступать в эпоху микроплатежей
Агентские сети и оригинальные sin

В Интернете эта единственная модель открыла рынок, который сейчас оценивается в триллионы долларов.

Финансы всегда присутствовали в Интернете:

  • Работайте с поставщиками платежей
  • Установите платный доступ для ограничения доступа к веб-сайту
  • Или покажите рекламу

Однако микроплатежи (менее 1 доллара США) никогда не были экономически жизнеспособными (комиссия Visa/Mastercard ~2% + 0,10 доллара США за транзакционную стоимость), поэтому реклама становится единственным модель:

  • Пользователи могут получить бесплатный доступ к огромному контенту.
  • Рекламодатели могут точно таргетировать группы пользователей для продвижения продуктов.
  • Издатели контента могут зарабатывать деньги на контенте.

Это беспроигрышный вариант для всех.

По мере того, как мир постепенно приближается к эре агентства:

  • Агенты начинают заменять людей в качестве потребителей контента и постепенно становятся средним слоем.
  • Рекламодатели больше не смогут размещать рекламу напрямую людям, и рекламная экономика рухнет.
  • Агенты либо «сканируют» контент, либо приобретают его напрямую.
  • API (интерфейс прикладного программирования) станет режимом связи по умолчанию, а не через браузер или прокси-браузер.
Протокол x402 позволяет Интернету пропускать рекламу и вступает в эпоху микроплатежей
Пользователь Путь

В Интернете невозможно с финансовой точки зрения собирать или красть контент, поэтому издатели контента обратятся к микроплатежам за свои сайты, а агентствам понадобится способ оплатить эти сборы. На протяжении десятилетий микроплатежи были недоступны, пока не появился блокчейн.

Блокчейны, такие как @Solana, делают возможным масштабные микроплатежи, избегая при этом эксплуатации пользователей.

x402— это унифицированный интерфейс, основанный на стандарте 402, который обеспечивает:

  • Потребители платят за контент
  • Издатели взимают плату за контент

Все это без посредников (таких как Visa или Mastercard), что делает агентские микроплатежи реальностью.

Протокол x402 позволяет Интернету пропускать рекламу и вступать в эпоху микроплатежей
Источник: payai.network

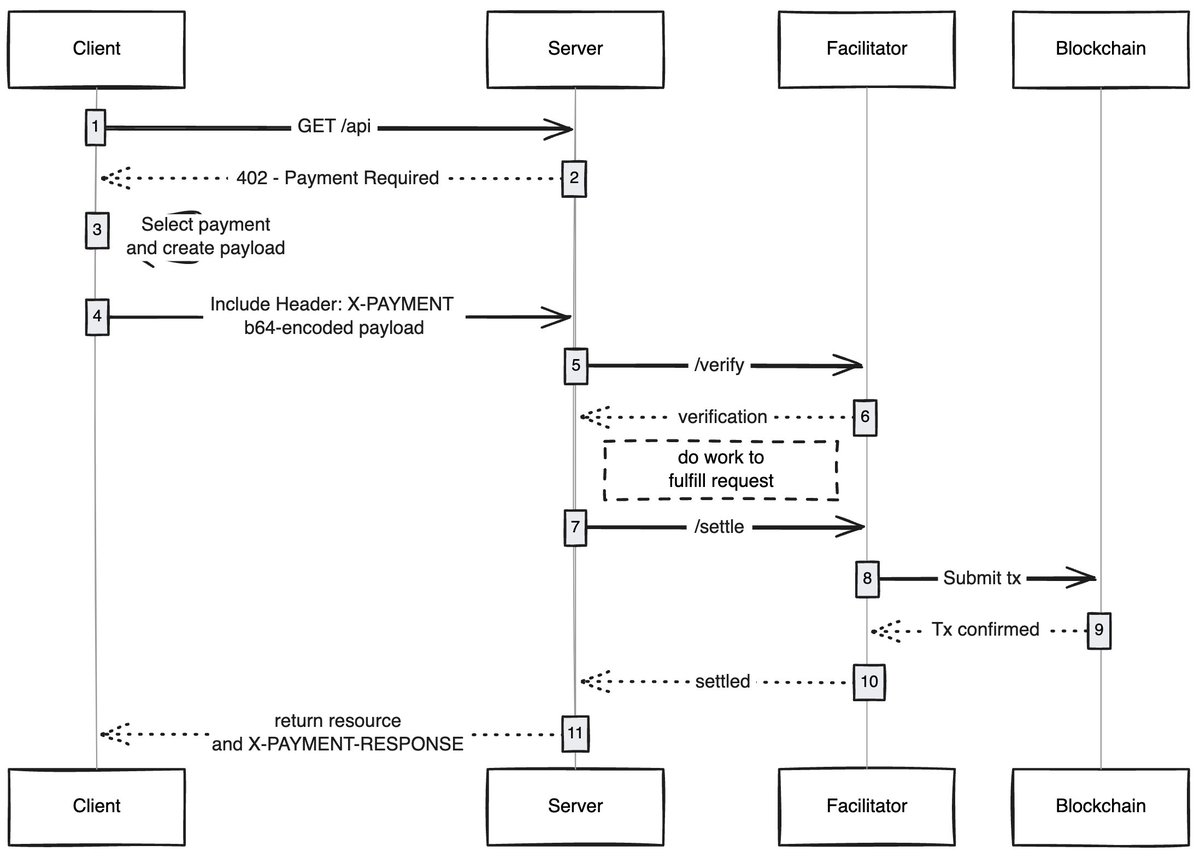
Когда какой-либо клиент (прокси-сервер/браузер) отправляет запрос на доступ к контенту, хост контента отвечает и просит оплатить плату за контент. После того, как клиент завершит оплату, он может получить права доступа к контенту, открывая тем самым новую экономику прокси-сети.

Случаи использования, которые меня интересуют

Безгазовый пользовательский опыт. Я думаю, что одна из недостаточно изученных областей — это то, как x402 может позволить пользователям обеспечить безгазовый интерфейс для транзакций в любой сети. Пользователям достаточно иметь активы в кошельке для завершения транзакции.

Браузеры x402. Кто-то должен просто создать форк Chromium и интегрировать x402 в браузер. @Brave действительно должен это сделать, они хорошо осведомлены о пользователях в области шифрования, уже имеют функции кошелька и поддерживают IPFS по умолчанию. На мой взгляд, именно эта команда с наибольшей вероятностью справится с этой задачей.

Онлайн-рынки. На традиционных рынках существует проблема исследования. @CoinbaseDev решил эту проблему, введя базары (на хинди «базар»), но это централизованно поддерживаемые торговые площадки, и они всегда будут иметь определенные ограничения. Кто-то должен создать внутрисетевой каталог, который позволит любому добавлять контент, который он продает (API/информационные бюллетени/книги и т. д.), и внедрить в каталог механизм оценки, например, как OpenRouter оценивает модели.

Пропускать рекламу. Как и любой технологии, миру потребуется время, чтобы адаптироваться к x402. А пока рекламу можно будет пропускать с помощью микроплатежей, что станет естественным направлением развития x402. Пользователи могут установить предпочтительный дневной лимит расходов, а при посещении YouTube браузер x402 будет автоматически пропускать рекламу и платить рекламодателям.

Меня всегда поражало, как простые технологии могут открыть новую экономику, и x402 — одна из них.

Если вы развиваетесь в этой сфере, являетесь ли вы продавцом или покупателем, вы можете обратиться ко мне. Мы строим что-то для вас.

Etikett:
Aktie:
FB X YT IG
45va@Adelaide

45va@Adelaide

Herausgeber von Blockchain- und Kryptoassets mit Schwerpunkt aufanalysierenAnalyse und Einblicke in den Domaininhalt

Kommentar (10)

जेरेमी 87vor Tagen
भविष्य में, ब्लॉकचेन गोपनीयता पर अधिक ध्यान देगा।
एलेक 87vor Tagen
विचार तर्कसंगत हैं और विश्लेषण अच्छा है.
डेवलपर पारिस्थितिक निर्माण आधारशिला है, यह अच्छी तरह से कहा गया है।
काइली 88vor Tagen
अच्छी बात है और सोचने लायक भी।
विलियम 88vor Tagen
खुले स्रोत और व्यावसायीकरण के बीच एक अंतर्निहित तनाव है।
ओलिवर 88vor Tagen
अगले चरण में प्रतिस्पर्धा का फोकस इंटरऑपरेबिलिटी पर होगा।
ANDY 88vor Tagen
अधिक उच्च गुणवत्ता वाली परियोजनाओं के प्रदर्शित होने की आशा है।
माया 103vor Tagen
लेख विचारपूर्ण एवं विचारपूर्ण है अत: कृपया इसे लाइक करें।
घट्टा 106vor Tagen
अनुपालन अनिश्चितता आपके सिर पर लटकती डैमोकल्स की तलवार है।
हेरिएट 116vor Tagen
प्रचार घटक अभी भी वास्तविक मूल्य सृजन से अधिक महत्वपूर्ण है।

Kommentar hinzufügen

Beliebte Inhalte

Другая компания по добыче биткойнов объявила о своем преобразовании в вычислительный центр искусственного интеллекта. Генеральный директор Bitfarms: зарабатывайте больше, чем майнинг BTC

Другая компания по добыче биткойнов объявила о своем преобразовании в вычислительный центр искусственного интеллекта. Генеральный директор Bitfarms: зарабатывайте больше, чем майнинг BTC

2026-04-06
Отец DeFi вернулся! Новый проект Андре Кронье Flying Tulip нацелен на сбор $1 млрд.

Отец DeFi вернулся! Новый проект Андре Кронье Flying Tulip нацелен на сбор $1 млрд.

2026-04-06
Ирландский эксперимент «Базовый доход для художников» оказался успешным: получение 1500 долларов США в месяц уменьшает беспокойство о хлебе и станет постоянной политикой в следующем году.

Ирландский эксперимент «Базовый доход для художников» оказался успешным: получение 1500 долларов США в месяц уменьшает беспокойство о хлебе и станет постоянной политикой в следующем году.

2026-04-06
Вероятность принятия спотовых ETF LTC и SOL в октябре превышает 90%, и альткойны приветствуют окончательное решение SEC.

Вероятность принятия спотовых ETF LTC и SOL в октябре превышает 90%, и альткойны приветствуют окончательное решение SEC.

2026-04-06
Главный операционный директор Slash Vision Labs: Зашифрованные платежи могут помочь продавцам эффективно управлять простаивающими средствами

Главный операционный директор Slash Vision Labs: Зашифрованные платежи могут помочь продавцам эффективно управлять простаивающими средствами

2026-04-06
Основатель Telegram запускает конфиденциальную вычислительную сеть искусственного интеллекта Cocoon: фокусируется на майнинге на графических процессорах и глубоко интегрирует TON и Telegram

Основатель Telegram запускает конфиденциальную вычислительную сеть искусственного интеллекта Cocoon: фокусируется на майнинге на графических процессорах и глубоко интегрирует TON и Telegram

2026-04-06

Verwandte Abschnitte

Beliebte Inhalte